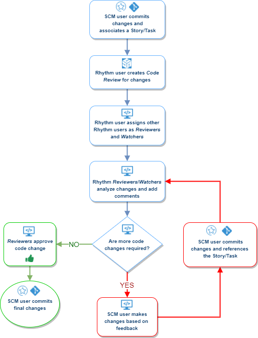
Code Review Workflow Diagram
The following diagram depicts the best practice workflow for using the Rhythm Code Review feature.
Parent topic:
Code Review
Related concepts
Code Review Editor
Code Review Diff Window
Understanding Code Review Icon States
Code Review Markdown Syntax
SCM Configuration
Related tasks
Associating StarTeam Changes to a Rhythm Story/Task
Associating Git Changes to a Rhythm Story/Task
Creating a Code Review
Assigning Reviewers and Watchers
Using the Code Review Timeline
Viewing the Files Contained within a Code Review
Adding or Modifying a Change Set to an Existing Code Review
Adding Comments to a Review
Changing the Status of a Code Review
Related reference
Code Review Email Notifications