Every so often, you want AccuRev to preserve the current contents of the file as an official new version of the file. You accomplish this using AccuRev’s
Keep command. This figure shows how to invoke the
Keep command from the File Browser toolbar;
Keep is also available from the
Actions and context (right-click) menus. Note that you can also keep new files, like
requirements.txt in the preceding illustration -- its status is
(external) because it has not yet been added to AccuRev.
Tip: The File Browser helps organize your workspace using Outgoing Changes (your work), Incoming Changes (others’ work), and Conflicts modes (conflicting changes in your work and that of a teammate).
You can continue modifying the file, using Keep to preserve the latest changes, as often as you like. Other team members will not complain about "thrashing" because these new versions stay within your workspace and do not affect any other user’s workspace.
AccuRev retains all the versions that you Keep. This makes it possible for you to roll back to any previous version you created.
Several other operations are similar to Keep, in that they create a new version of a file in your workspace, without affecting any other user’s workspace. The most important of these are:
|
•
|
Rename and Move: You can rename a file or move it to a different directory (or both), using AccuRev commands. Other users will continue to see the file at its original pathname in their workspaces.
|
|
•
|
Defunct: You can remove a file from your workspace with the AccuRev command Defunct. When you promote a defuncted file, other users will continue to see the file until they update their workspaces, at which point the file will be removed. ( Defunct differs from a simple Delete in that Defunct removes the file from your workspace, while Delete removes the physical file from your local directory.)
|
We said earlier that AccuRev "retains all the versions that you Keep". But where? Each time you
Keep a file, its current contents are copied to the AccuRev repository, located on the machine where the AccuRev Server runs. You do not need to care about the name and precise location of this copy. Each version you create has a
version-ID, such as
velo_dfoster\2 (which translates as "the
2nd version of this file created in workspace
velo_dfoster").
AccuRev keeps track of the status of each file in a workspace. After you
Keep a file, the Status column in the AccuRev File Browser contains the indicator
(kept). It also contains the indicator
(member), meaning that the file belongs to the set of files you are actively working on. (See
Active and Inactive Files for more information.) The Version column displays the version-ID.
A change to the data within a file, recorded by Keep, is termed a
content change; the change made by
Rename,
Move or
Defunct is termed a
namespace change. (Many SCM systems do not handle namespace changes at all, or have very limited capabilities in this area.) As noted previously, AccuRev saves a new copy of the file in the repository whenever you make a content change. But it does not need to copy the file when you make a namespace change; rather, the AccuRev Server just records the change in its database.
At some point, after you have used Keep to create one or more new, private versions of a file in your workspace, you typically want to share the changes you have made with the other team members. To make your (most recent) new version "available to the public", you
promote it. This figure shows how to invoke the
Promote command from the File Browser toolbar;
Promote is also available from the
Actions and context (right-click) menus.
Tip: You can
Promote files that you have not yet kept
-- AccuRev performs the necessary
Keep action for you. In the case of new files, AccuRev first adds the file to the AccuRev repository.
The Promote command sends data to -- and the
Update command gets data from -- an AccuRev data structure called a
stream. The stream (named
talon_dev in this illustration) acts as a central data exchange for the set of workspaces used by a development team. A stream also has a bit of "traffic controller" built in, preventing team members’ efforts from colliding and providing other mechanisms to control the flow of data.
In SCM vernacular, a stream is a configuration of a collection of version-controlled files. The term "stream" is apt, because it implies the ongoing changes happening in a development project. Each time a user promotes a version of file
logic.xml, the stream configuration changes for that file -- for example, from "the 5th version created in workspace
talon_dvt_derek" to "the 7th version created in workspace
talon_dvt_mary".
The Promote command does not copy the promoted version to the AccuRev repository. It does not need to. Promotion just gives an additional name to a version that
already exists in the repository -- having been placed there by a previous
Keep command (or
Rename,
Move, or
Defunct). For example, promoting "the 7th version created in workspace
talon_dvt_mary" might give that version the additional name "the 3rd version promoted to stream
talon_dvt".
It might seem strange at first that deleting a file with the Defunct command makes the file
active. The File Browser continues to list the file -- with a
(defunct) status -- even though the file has been removed from your workspace’s disk storage. This design feature enables AccuRev to implement the file-deletion operation using the same private-change/public-change scheme as all other changes.
We have discussed the stream that is the basis for a set of workspaces. But a typical development project has many streams, organized into a hierarchy. Promoting a version to a higher-level stream from a lower-level stream makes that version "even more public" -- for example, available to users outside your local development team.
Tip: You can
Update your workspace from any File Browser mode, but the Incoming Changes mode shows you exactly how your workspace will change.
Note: the stream’s role as a provider of data -- through
Update operations -- to a set of workspaces motivates the term
backing stream. Think of restocking a store’s shelves with merchandise retrieved from "the back room".
Update will not overwrite an active file, even if there is a new version of it in the backing stream. No matter how good someone else’s code is, you do not want his changes to wipe out the changes that you have been making! This situation is another instance of an
overlap, which was introduced in
Promote: Making Your Private Changes Public. You can encounter an overlap during a promote (if you are trying to make your private changes public), or during an update (if you are trying to bring already-public changes into your private workspace). You can use the
merge operation to resolve all such overlap situations. See
Merge: When Changes Would Collide.
Update handles namespace changes as well as content changes. Thus, if your colleague renamed a file and promoted the change, an update will cause the file to be renamed in your workspace. And if your colleague removed a file using the
Defunct command, an update will cause the file to disappear from your workspace.
Here is how AccuRev prevents an update from overwriting your changes: the first thing Update does is to analyze your workspace, determining whether each version-controlled file is "active" or "inactive". Initially, all the files in a workspace are inactive -- each one is a copy of some version in the repository. (For each version-controlled file, AccuRev keeps track of
which particular version.)
A file is deemed to be active in your workspace if you have created a new version of it, using the Keep,
Rename,
Move, or
Defunct command. (There are other AccuRev commands that "activate" a file.) When
Update copies versions from the repository into your workspace, it skips over all active files.
Note: Update can tell if you have modified a file but have not yet stored the changes in the repository as a new
Keep version. It uses timestamps and checksums to determine this. The presence of such files prevents the update from proceeding if updating would overwrite one or more of them with the backing-stream version. You can use the
Anchor command to activate such files, enabling
Update to do its work.
The preceding sections on the Promote and
Update commands both discuss the situation in which two users concurrently work on the same file. Their changes to the file are said to
overlap. Both
Promote and
Update decline to process a file with overlap status, because doing so would cause one user’s changes to overwrite another’s changes.
|
•
|
Will not allow John to Promote his version of logic.xml to the backing stream (there is no reason to assume that John’s changes should take precedence over the changes Mary has already made and promoted).
|
|
•
|
Will not overwrite John’s copy of logic.xml when he updates his workspace (again, AccuRev does not assume that a version in the backing stream should take precedence over changes made to the version in the workspace). The Update command skips over this file, but continues its work on other files.
|
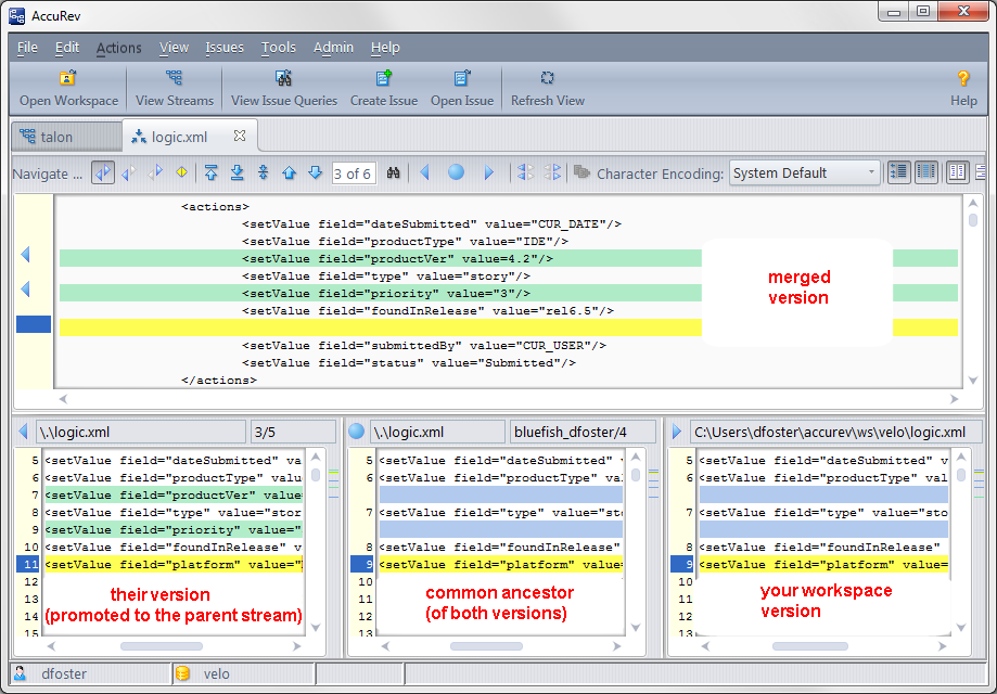
Before John can either promote or update logic.xml, he must incorporate, or merge, the version in the backing stream -- which contains Mary’s changes -- into his own copy of the file. The
Merge command is essentially a text editor, which combines the contents of two versions of a text file. The resulting "merged version" replaces the file in John’s workspace.
This figure shows how to invoke the Merge command from the File Browser toolbar;
Merge is also available from the
Actions and context (right-click) menus.
Tip: Use the File Browser Conflicts mode to view overlap and other conditions that prevent files from being updated and promoted.
Often, a merge operation is unambiguous, and so can be performed automatically. For example, suppose Mary’s changes to file logic.xml all occur in lines 30–50, and all of John’s changes occur in lines 125–140. In this case, merging the two versions involves replacing some or all of John’s 20 lines with Mary’s. Now, the edited version of
logic.xml in John’s workspace contains both users’ changes.
Note: We do not claim that the two sets of changes are semantically consistent with each other. That is what the build-and-test cycle is for!